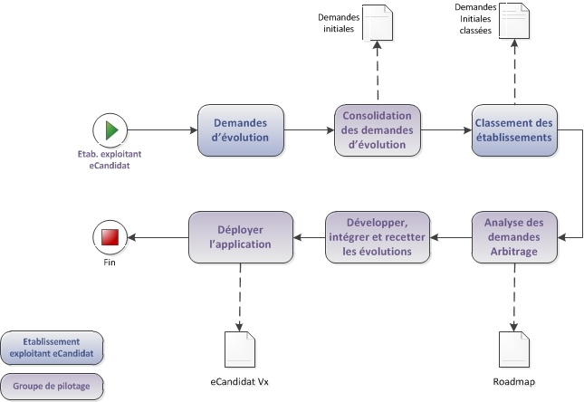
Dès lors que les ressources nécessaires sont disponibles, les membres du groupe permanent de pilotage conviennent du planning général d’une campagne visant à aboutir à une nouvelle version d’eCandidat.
Etapes :
- Envoi d’un fichier formaté pour la remontée des demandes d’évolution dans le délai imparti. Les établissements doivent faire parvenir leur fichier de réponses au groupe de pilotage. Une seule remontée par établissement ayant une cotisation esup à jour. Les établissements demandeurs s’engagent à participer, si nécessaire, aux réunions de travail du groupe de pilotage ;
- Classement par les établissements des demandes d’évolution consolidées ;
- Estimation de la faisabilité et de la charge prévisionnelle des demandes d’évolution. Arbitrage des demandes d’évolution en fonction du résultat du classement, de la charge et des moyens disponibles ;
- Communication aux établissements de la roadmap.
